Инструкция по работе с BIM-моделями GERARD
_618cf105f41a9.jpeg)
СОЗДАНИЕ ФОТОГРАФИЙ И ЗАГРУЗКА БИБЛИОТЕКИ МАТЕРИАЛОВ В ПРОЕКТ
Система Семейств кровельных покрытий GERARD содержит специфические загрузочные материалы производителя.
Revit будет автоматически искать фотографии материалов на Вашем компьютере в следующей директории:
C:\LocalRVT\Bimstore\Materials\GERARD
При первом использовании этих компонентов вам необходимо скопировать изображения, содержащиеся в папке
«Материалы» (Materials), которая входит в файл загрузки, в указанное выше место (вам может потребоваться создать
файловую структуру если раньше Вы не использовали компоненты bimstore с пользовательскими материалами).
После этого материалы будут загружать пользовательские визуализированные покрытия из этой папки.
Также в файл загрузки входит файл библиотеки кровельных покрытий GERARD (.adsklib), к которому можно получить
доступ, используя следующий метод;
1. Откройте файл Revit, содержащий ваш «проект», и перейдите к соответствующему виду
2. Выберите иконку «Материалы» (Materials).

3. После того, как откроется программа просмотра «Material Browser», выберите иконку папки в нижнем левом углу и выберите «Open Existing Library» (открыть существующую библиотеку). Затем перейдите в то место, где вы сохранили файл загруженной библиотеки материалов (.adsklib), и выберите библиотеку кровельных материалов GERARD. После этого вы можете добавлять выбранные вами материалы в свой проект.

ЗАГРУЗКА КОМПОНЕНТА КРОВЕЛЬНОГО ПОКРЫТИЯ В ПРОЕКТ
1. Откройте файл Revit, содержащий ваш «проект», и переместите в соответствующий вид.
2. Откройте проект, который вы загрузили из bimstore. Вид по умолчанию будет план этажа. Выберите тип крыши, который вы хотите загрузить в свой проект (нажмите Ctrl, чтобы выбрать несколько типов).
3. После этого скопируйте тип крыши с помощью вкладки «Copy to Clipboard» (скопировать в буфер обмена) или с помощью комбинации клавиш Ctrl + C.

4. Вернитесь к своему проекту и в подходящем месте вставьте тип крыши в свой проект с помощью вкладки «Paste» (вставка) или с помощью комбинации клавиш Ctrl + V.

5. Тип крыши и материалы после этого будут внесены в ваш проект и могут выбираться из подборщика типов крыши в вашем проекте ИМО. Вы можете удалить элементы, которые вы вставили в свой проект, а типы крыши сохранятся в рамках проекта.
6. Материалы можно посмотреть через программу просмотра «Material Browser» (просмотр материалов), а любые данные параметров материала, которые показываются на вкладке «Custom Parameter» (параметры пользователя) – в нижнем левом углу при выборе материала (см. ниже).
ЗАГРУЗКА ОПРЕДЕЛЁННЫХ ДАННЫХ ПРОИЗВОДИТЕЛЯ В ПРОЕКТ
После всего перечисленного, вам необходимо убедиться, что все данные производителя определенной продукции, относящиеся к материалам, попали в ваш проект. Для этого убедитесь, что оба проекта открыты, затем перейдите на вкладку «Manage» (управление) в файле проекта, затем выберите «Transfer Project Standards» (перенос стандартов проекта).
Появится всплывающее (диалоговое) окно, как показано ниже. Убедитесь, что в выпавшей форме «Copy from:» (копировать из) вы выбрали проект кровельного покрытия GERARD, который вы скопировали из материалов.
Затем убедитесь, что вы выбрали поле «Project Parameters» (параметры проекта) и нажмите «ОК». Это передаст всю определённую информацию о продукте.
Этот способ также можно использовать для переноса материалов из проекта кровельного покрытия GERARD в вашу модель. Используя вышеуказанный способ, но выбрав «Materials» (материалы), можно перенести материалы GERARD и связанные с ними данные в ваш проект.

Типы крыши
ДОСТУП К ИНФОРМАЦИИ О ПРОДУКЦИИ КРОВЕЛЬНОГО ПОКРЫТИЯ GERARD
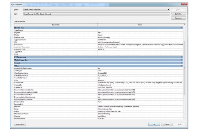
Чтобы получить доступ к данным, встроенным в «компоненты крыши», выберите нужный компонент и нажмите кнопку «Edit Type» (Редактировать тип), расположенную вверху диалогового окна «Properties» (Свойства). Вся определённая информация о продукции относительно выбранной вами системы кровельного покрытия GERARD будет отображается и может быть добавлена в графики/таблицы, включая URL-адреса для документации и ссылки на продукты.

ВНЕСЕНИЕ ИЗМЕНЕНИЙ В СОЕДИНЕНИЕ КРОВЕЛЬНОГО ПОКРЫТИЯ GERARD
Созданное для вас смонтированное кровельное покрытие GERARD Roofing одобрено производителем и
представляет собой готовую черепицу. После того, как вы скопировали в свой проект, вы можете внести поправки
в монтировку кровельного покрытия, при необходимости, чтобы включить основание (конструкции) или добавить черепицу GERARD к существующему моделированию крыши. Обратите внимание, чтобы получить инструкцию по соответствующим вариантам монтирования системы крыши, вам следует непосредственно связаться с GERARD Roofing. Чтобы изменить слои во время монтирования крыши, выполните следующие действия;
1. Выберите свою систему крыши, затем в диалоговом окне «Properties» (свойства) выберите кнопку «Edit Type» (тип редактирования), чтобы отобразить систему крыши «Type Properties» (свойства типа);
2. В разделе «Construction» (конструкция) выберите значение «Edit» (редактирование) в параметре «Structure» (структура).
3. После этого будет отображаться сборка кровельной системы, содержащая информацию относительно монтажа, материалов и толщины (как показано ниже).

КРОВЕЛЬНОЕ ПОКРЫТИЕ GERARD – ТИПОВЫЕ ДЕТАЛИ
Данные загружаемые проекты кровельного покрытия GERARD содержат стандартную 2D спецификацию конструктивных элементов, которые могут быть добавлены в ваш проект. Перечень макетов чертежей представлен в рамках проекта для облегчения навигации.
Стандартная спецификация конструктивных элементов кровельного покрытия GERARD установлена в качестве проекционных видов и помещена на макеты. Если вам нужно загрузить макеты в ваш проект, выполните следующие шаги:
1. Откройте файл Revit, содержащий ваш «проект», и перейдите к соответствующему виду.
2. Перейдите на иконку «Insert» (вставка) на ленте Revit и выберите всплывающий список «Insert from File» (вставка из файла), затем «Insert Views from File» (вставка изображений из файла).

3. Перейдите в месторасположение сохраненных компонентов стандартных типовых деталей GERARD, которые вы только что загрузили с сайта www.bimstore.co.uk.
4. В появившемся выборщике «Insert Views» (вставка изображения) (см. ниже) выберите нужные макеты в меню прокрутки. Чтобы выбрать несколько макетов, удерживайте Shift или Ctrl или выберите «Check All» (отметьте все подходящие варианты). Обратите внимание, что вы можете выбирать между отображением изображений или макетов по-отдельности.
5. Нажмите «ОК», чтобы загрузить эти компоненты в свой проект. После этого проекционные виды / макеты можно копировать и вносить в ваш проект, а также можно выбирать из выборщика «Project Browser/ Sheets section» (Диспетчер проектов / Участок макета) или «Drafting Views» (проекционные виды) в вашем браузере/диспетчере проектов.

Вспомогательные материалы
ВСПОМОГАТЕЛЬНЫЕ МАТЕРИАЛЫ КРОВЕЛЬНОГО ПОКРЫТИЯ GERARD, КОМПОНЕНТЫ ИМО
Ассортимент вспомогательных материалов кровельного покрытия GERARD создан в виде Семейства на основе линии «Revit», содержащего специфическую информацию и загрузочные материалы изготовителя.
Данное руководство пользователя подготовлено для предоставления рекомендации, как правильно использовать и извлечь максимальную выгоду из содержимого.
ЗАГРУЗКА КОМПОНЕНТОВ В ПРОЕКТ
Вы можете загрузить выбранный компонент в свой проект, используя следующий метод.
1. Откройте файл Revit, содержащий ваш «проект», и перейдите к соответствующему виду.
2. Перейдите на вкладку вставки на ленте Revit и выберите «Load Family» (загрузить Семейство).

3. Перейдите к месторасположению сохраненного компонента, который вы загрузили, выберите нужный компонент и нажмите «Open» (открыть).
4. После этого компонент внесен в ваш проект и готов к размещению. Их можно выбрать из выборщика «Project Browser /Families /Generic Models» (Диспетчер проектов / Семейства / Типовые модели) в вашем проекте ИМО.
РАЗМЕЩЕНИЕ КОМПОНЕНТОВ В ПРОЕКТЕ
Встроенные в ваш проект компоненты GERARD можно выбирать как из списка «Generic Models» (Типовые модели) из «Project Browser» (Диспетчер проектов), перетаскивать в вашу модель и размещать, так и выбирать из «Components» (компоненты) на вкладке «Architecture» (архитектура) либо выбрав семейство GERARD из выпадающего списка «Type Selector» (выбор типов объектов) в поле «Properties» (свойства). Поместите компонент на выбранное поле и в нужное место.
Эти компоненты созданы как семейства на основе линии, это позволяет пользователю просто присоединить компонент к любой поверхности, а затем перетащить длину на нужное расстояние/место, что позволит автоматически подобрать правильное количество необходимой черепицы. Убедитесь, что у вас выбрано необходимое семейство и наведите указатель мыши на поверхность, чтобы ее добавить. Перейдите в режим 3D или на план и выберите «Place on Face» (поместить на экран) на вкладке «Modify/Placement» (изменить/расположить), чтобы поместить компонент. При использовании коньковой черепицы будет полезным создать «Reference Plane» (вспомогательная плоскость) в нужном месте и назвать ее «Ridge» (конёк крыши), а затем наложить черепицу, используя «Place on Work Plane» (наложить на рабочий план) на вкладке «Modify/ Placement» (изменить/расположить) и применить «Pick Plane» (отсортировать план).
СПЕЦИАЛЬНЫЕ ДАННЫЕ О ПРОИЗВОДИТЕЛЕ
Компоненты GERARD содержат технические и специальные данные о производителе, чтобы помочь пользователю при создании собственного проекта и/или при планировании компонентов. Чтобы получить доступ к данным, встроенным в компоненты, просто выберите компонент и нажмите кнопку «Edit Type» (редактировать тип) во вкладке «Properties» (свойства).
ИСПОЛЬЗОВАНИЕ КОМПОНЕНТОВ
GERARD предлагает ряд вариантов для вспомогательных материалов кровельного покрытия, и они встроены в компонент. Чтобы получить доступ к ним и применять их, используйте следующий способ:
1. После того, как семейство было размещено (используя либо «Place on Face» (поместить на экран), «Place on Work Plane» (наложить на рабочий план), либо инструмент «Pick Line» (отсортировать линию)), перейдите в подходящую визуализацию и выберите компонент.
2. После выбора семейства на экране появится поле «Properties» (свойства). Под заголовком «Construction» (конструкция) находятся диспетчеризуемые параметры «Number of Tiles» (подсчитывает количество черепицы, используемой в ряду, включая обрезанную черепицу) и «Number of Full Units» (подсчитывает количество целой черепицы в ряду).
3. Под заголовком «Dimensions» (размеры) подгрузите параметр «Level Offset» (смещение по уровню), используйте его для того, чтобы спустить компонент с рабочего плана (используйте параметр «Offset» (смещение) под разделом «Constraints» (сужение), чтобы поднять его с рабочего плана). Например, при использовании одной коньковой черепицы на ребре кровли, существует параметр «Angle Adjust» (регулировка угла), им можно повернуть черепицу в правильное положение на ребре кровли. Если вы используете некоторые мигающие компоненты, существует параметр под названием «Angle» (угол), регулируйте его таким образом, чтобы он соответствовал вашему подъёму кровли. Компоненты YHip также включают в себя параметры «Angle1» (угол 1) и «Angle2» (угол 2), которые регулируются, чтобы соответствовали подъёму и проектной схеме вашей крыши.
4. При использовании компонента Box Barge (дымоходная часть), под заголовком «Visibility» (визуализация) находится параметр экземпляра «Capping Piece» (желобок), чтобы добавлять навершие на верхнюю часть дымохода.
5. Каждый компонент поставляется с предварительным загрузкой с одним из материалов, доступных для конкретного продукта. В поле «Properties» (свойства) под заголовком «Materials and Finishes» (материалы и отделка поверхности) указаны подгружаемые параметры для настройки материалов компонента. Чтобы настроить эти материалы, просто нажмите «Tile Material» (материал черепицы) и измените его с помощью «Materials Browser» (окно просмотра материалов), затем нажмите «Apply» (применить). Чтобы добавить больше материалов черепицы кровельного покрытия GERARD, используйте файл библиотеки материалов (.adsklib), включённый в загрузку. К ним можно получить доступ через «Materials Browser» (окно просмотра материалов), выбрав «Open Existing Library» (открыть существующую библиотеку) и перейдя к файлу библиотеки материалов кровельных материалов GERARD.
6. При необходимости некоторые компоненты поставляются с профилем в загрузке, что позволяет создать коньковую черепицу такую, как «Roof Fascia» (облицовка крыши), повторять и переименовывать, а затем добавлять выбранный профиль.
