Обзор BIM-моделей семейств многослойных покрытий и стен компании BRAER

Группа BRAER – это динамично развивающаяся компания, которая внедряет инновационные технологии в производстве и использовании керамических материалов на российском строительном рынке. Ключевым направлением деятельности является производство и продажа облицовочного кирпича, поризованных керамических блоков, вибропрессованных бетонных изделий (тротуарная плитка, бордюрный камень).
BRAER неустанно работает над сохранением репутации «бренда с именем». Будучи экспертом в своей области компания проводит исследования и контроль качества сырья и продукции на всех этапах производства в собственной уникальной лаборатории. Где так же ведутся разработки для усовершенствования потребительских свойств кирпича. Производитель ставит своей главной задачей удовлетворение потребностей российского потребителя в стройматериалах европейского качества.
В этом техническом обзоре мы рассмотрим каталог BIM-моделей, разработанных специалистами компании BIMLIB для комплексных решений по устройству кровель, стен, дорожных покрытий их благоустройству и оснащению. Вашему вниманию представлены два каталога: «BIMLIB_ШаблонМоделейИСпецификации_BRAER(Кирпич).rvt», который содержит модели стен в виде системных семейств категории «Стена», 2D-узлы оконных блоков, «BIMLIB_ШаблонМоделейИСпецификации_BRAER(ТротуарнаяПлитка).rvt», который содержит модели кровель и тротуаров в виде системных семейств категорий «Крыша» и «Покрытие» соответственно, модели бордюров и лотков водоотводных в виде системных семейств категории «Ограждения», 2D-узлы, оба каталога содержат библиотеку материалов «BRAER_Библиотека_материалов.adsklib». Версия файлов Autodesk Revit 2017. Общие параметры семейств – параметры ФОП 2017.
Семейства содержат в себе множество различных типов конструкций. Рассмотрим их.
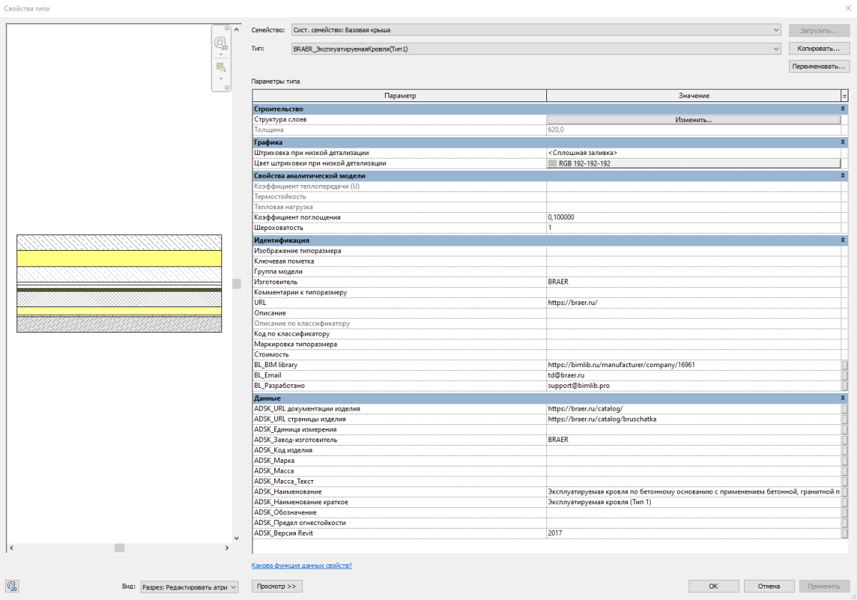
Типы кровель:
- эксплуатируемые;
- инверсионные;
- озелененные.
Типы конструкций основания:
- полотно тротуара без геосетки, основание – бетон;
- полотно тротуара без геосетки, основание – щебень;
- полотно тротуара с геосеткой, основание – щебень.
Типы ограждений покрытий:
- бордюр дорожный;
- бордюр тротуарный;
- лоток водоотводный;
- лоток водосборный.
Библиотека тротуарной плитки:
- плитки различных цветовых решений, форм и текстур.
В рамках каждого вида конструкций эти типы моделей отличаются по составу проектируемой многослойной конструкции и видам материалов. Пользователю здесь доступны 11 типов конструкций кровель, 3 типа конструкции основания под мощение, 2 типа применения бордюров и 2 типа лотков. Библиотека материалов тротуарной плитки содержит в себе 58 различных модификаций плит с эксклюзивными цветовыми решениями по технологии Color Mix и эксклюзивной формой.

Для стен пользователю доступны 4 типа моделей конструкций:
- стена из керамического блока со штукатурным фасадом;
- стена из керамического блока с облицовкой кирпичом;
- стена из керамического блока со штукатурным фасадом и утеплением;
- стена из керамического блока с утеплением и облицовкой кирпичом.
Библиотека материалов кирпича содержит в себе 90 различных модификаций облицовочной кладки также с эксклюзивными цветовыми решениями и комбинациями по технологии Flesh-обжига.

Разработчики сделали BIM-модели семейств BRAER удобными для всех категорий пользователей. Во все многослойные конструкции внесены, кроме технических характеристик теплостойкости, коэффициента теплопередачи, шероховатости, поглощения и т.д., внесена справочная информация и url-ссылки на документы, сайт и данные о производителе, а также описание цветовых решений. В выпадающих списках с пометками «Семейство» и «Тип» пользователь может выбрать определенную категорию конструкции и подходящий по нужным характеристикам «пирог» для неё. Пользователь также может изменить состав конструкции через раздел «Структура слоёв» и материал – через библиотеку.

В разделе «Структура слоёв/Редактирование сборки» пользователь найдет все составляющие слои данной многослойной конструкции, сможет изменить их толщину, материал, перепад высот.

В библиотеках разработаны все необходимые отделочные материалы систем BRAER для формирования многослойных конструкций. Все материалы применяются в моделях кровли и дорожного покрытия, кирпичных стен. Библиотека материалов содержит визуальное представление, идентификаторы (информация о классе материала, его изготовителе со ссылкой на официальный интернет-ресурс, а также описание).

Кроме стандартных параметров к работе доступны пользовательские, в том числе норма расхода, параметры прочности и сопротивления атмосферным воздействиям, масса изделия. Также в поле «Описание» есть дополнительная информация о размерах изделия, количестве его на поддонах и правилах загрузки при транспортировке. При переносе определённых типов конструкций в модель проекта копируются только необходимые материалы и их параметры, и в проекте остаётся только нужная пользователю информация.

Представленный раздел «Ведомости и спецификации» содержит автоматические ведомости материалов для просмотра параметров и составов типов кровель, дорожных покрытий, стен и самих материалов BRAER.


Более подробно вы можете с ними ознакомиться на отдельном виде в разделе «Листы». Здесь также можно изучить типы всех элементов, составляющих многослойную конструкцию: кровель, стен, покрытий, отдельных узлов, а также узнать характеристики и параметры материалов для каждой категории. При копировании в свой проект необходимых систем в ведомости будут транслироваться только те параметры материалов, которые относятся к выбранному типу.
Вся техническая информация о материалах доступна для копирования в ведомость материалов по форме №7 по ГОСТ для каждого «пирога», например, конструкции дорожного покрытия или кирпичной стены. Ведомость автоматизирована и пересчитывается в зависимости от изменений площади конструкции или её состава.


В BIM-каталоге проработаны в полном соответствии со строительными нормами и размещены узлы конструкций: многослойные «пироги» дорожных покрытий, узлы и разрезы по стенам, по всей их высоте. Их компоновочные наборы представляют собой готовый комплект чертежей, доступных для копирования и адаптации в вашем проекте. В узлах присутствуют автоматические выносные метки для многослойных конструкций, работа с которыми даёт пользователю возможность быстро изменить описание конструкции. Все узлы легко переносимы в любой проект и применимы в шаблоне ADSK.


Кроме того, на ресурсе BIMLIB пользователю доступны для скачивания загружаемая библиотека материалов и изображения текстур поверхностей плитки и кирпичной кладки. Для того чтобы загрузить библиотеку материалов в проект, в диалоговом окне «Диспетчера материалов» нажмите кнопку «Открыть существующую библиотеку», найдите на диске файл библиотеки материалов «BRAER_Библиотека_материалов.adsklib» и нажмите кнопку «Открыть». Так как растровые изображения текстур не хранятся внутри библиотеки .adsklib, изображения приложены отдельно архивом.
Для того, чтобы текстуры отображались, нужно указать путь к изображениям текстур.

Не забывайте использовать удобную инструкцию по работе с моделями «BRAER» от BIMLIB, они также доступны для скачивания и содержат в себе алгоритм подключения моделей к проекту и взаимодействия с ними.